1111
Работаем ждите результат путем переодической проверки
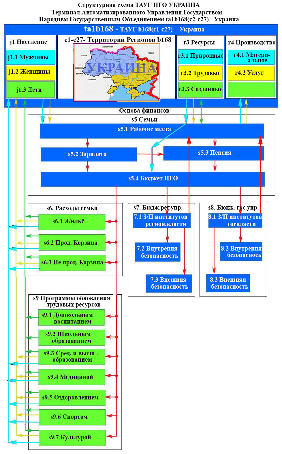
Просмотр структурной схемы — ANTÓNIO GUTERRES
Мучины Совсем не приримают участия в воспитании подрастающего поколенич
56565656
Социальные группы, Народного государства объединения (НГО), это члены или их группы, разной численности, постоянными и временным существованием, это граждане социального общества (государства), объединенные определенными факторами или общими интересами, или их частью, с целю достижения личных или общих групповых интересов.
НГО создается ее членами с целью коллективного выживания и нормального существования, путем применения – систем управления тремя сферами – Политической, Экономической, Социальной которые составляют основу НГО существующих на планете Зем
О ликвидации войны и военных конфликтов
НАСЕ – Возникновения военного конфликта.
Ликвидации военных конфликтов и их недопущение на планете Земля в третьем тысячелетии обязана осуществляться дипломатическими путем посредством диалога на международной ассамблеи делегатов от всех государств планеты Земля включая непризнанные государства расположенных на территории военного конфликта, основным руководящим документом ассамблеи обязано быть природное право живой матери
Война, особенно современная на дату 2022 года с применение ядерного оружия в состоянии уничтожить живую материю планеты Земля, по этой ссылке информация о ядерных государствах и их ядерных потенциалах.
| Современная война от лица обладающего здравой логикой [arve url=”http://chaesv.com/wp-content/uploads/2018/04/YV-1.mp4″ thumbnail=”20436″ /] |
Война — это аномалия человечества, проживающего на планете Земля, этот вывод подтверждается анализом развития, социального общества которое сопровождается военными конфликтами включая мировые войны на планете Земля. Война включая военные конфликты это аномалия живой материи, материи которая наделена разумом. В войне не важен субъект организатор войны, и субъекты участвующие в войне, причин две – основная это последствия от войны связанные с нарушением основы бытия человека – право на жизнь установленный природным правом, вторая причина сам факт возникновения войны – в следствии неудовлетворительной дипломатии с элементами нарушения интересов сторон субъектов, участвующих в войне в третьем тысячелетии.
P.S.
Концепция и формула прекращения войны в Украине
Воруженные конфликты их тип, причина возникновения в Украине.
На протяжение существования человечества, (людей), на планете Земля, между людьми произошло бесконечное множество вооружённых конфликтов. Вооружённый конфликт – это конфликт между людьми который происходит с использованиям оружия для уничтожение человека. С момента появления государств, между государствами и внутри государств произошло множество вооружённых конфликтов, получивших названия «Война» и «Гражданская война» —
Война — это конфликт между государствами или группой государств который происходит с использованиям оружия для уничтожение человека, не имеет значения факты, положившие начало возникновения военного конфликта, имеет значение факты вовлечение в военный конфликт армий государств и всех ресурсов государств на ведение войны.
Гражданская война – это вовлечение в военный конфликт граждан одного государства с использованием армии государства на своей территории или военных формирований, возникающих в государстве на фоне гражданских конфликтов интересов между гражданами или между гражданами и государством. Продолжительность гражданской войны зависит от интеллекта власти и систем управления государством по средневековому типу, а также от вмешательства в гражданский военный конфликт одного или нескольких государств планеты Земля путем поставки вооружении, в том числе путем экспедиций ограниченного контингента вооружённых формирований, вовлекаемых в военный гражданский конфликт на чужой территории.
Войну в Украине можно было не допустить, она произошла на основании политической бессистемности, ее можно прекратить, раз и навсегда, заложить основу ее не повторения в будущем, одним единственным способом –
1. Проанализировать все без исключения факты, которые провели к возникновению войны и ставшие причиной ее продолжения, сделать выводы в отношении фактов, которые стали причиной войны и ее продолжения, разработать программу на ликвидацию фактов возникновения войны и ее продолжения.
1.1. Факты, ставшие причиной войны в Украине в апреле 2014г, какой именно войны? причины ее возникновения и продолжения?, пути ее прекращение и не повторения в дальнейшем? – уже разъяснены в 2019 году в Концепции и формуле прекращения войны в Украине
НГО создается ее членами с целью коллективного выживания и нормального существования, путем применения – систем управления тремя сферами – Политической, Экономической, Социальной которые составляют основу НГО существующих на планете Земля.
76767676
Трудовые ресурсы
98989898
Государства планеты Земля
Ресурсы на территории НГО
Ресурсы: Земельные, Водные, Ростительные, Полезные ископаемые ресурсы, и.т.д.
Материальное производсьвщ
Призводство продуктов питания, и промышленныхтоваров

